最前線クラスの性能を発揮する4ビット推論モデル
Alpie Core は32Bパラメータの推論モデルを4ビット精度で訓練・微調整・提供する、メモリと推論コストを大幅に削減する設計です。推論を最優先にした設計で、65Kの長文コンテキストをサポー...
チャート画像だけでテクニカル分析を得られる—ほかに何も必要ありません。
## 概要 Kandleはチャート画像だけでテクニカル分析を返す新しいアプローチのツールです。従来のツールが前提とするチャート、データ配信、インジケータ設定を省略し、ローソク足チャートの画像をア...
依存症患者と家族のためのオールインワン回復プラットフォーム
## 製品概要 Leo Recoveryは、従来の“日数カウント”アプリとは異なる、依存症および家族の回復を総合的に支援するプラットフォームです。背景再生対応のオーディオ・ビデオコンテンツには、...
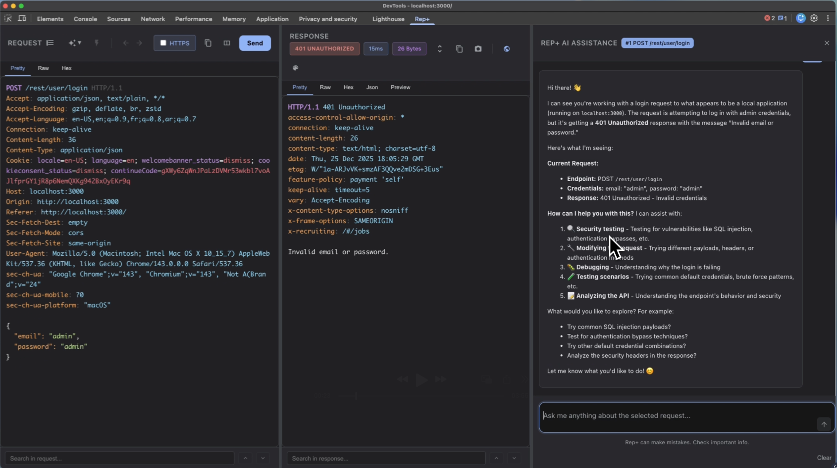
HTTPリクエスト用のAIセキュリティ・コパイロット。
## 概要 - rep+ は Burp Suite の Repeater に触発された軽量な Chrome DevTools 拡張機能。AI によるリクエストとレスポンスの分析を提供。 - ブラ...
最高のエンジニアリング&建設向けAIツールディレクトリ
##概要 建設業界のAIツールを特化して整理した包括的なデジタルディレクトリ。カテゴリ分けされたツール群で新技術を把握・追跡でき、現場の効率化と安全性向上を目的としたツールを横断的に比較・導入支...
AI搭載のペネトレーションテスト
BlacksmithAI は、複数の AI エージェントを用いてペネトレーションテストの全ライフサイクルを自動化するオープンソースのフレームワークです。オーケストレータと偵察・スキャニング・エク...
夢の仕事を手に入れよう
CrackIt AIは、就職活動をAIの力で効率化するキャリア支援プラットフォームです。主機能はAI搭載の模擬面接で、役割やスキルに基づく質問を用意し、実際の面接を想定した体験を提供します。回答...
EtsyとAmazonの出品者向け AI写真・動画・SEO
## 製品概要 Spotlight AIはEtsyとAmazonの出品者向けに、写真の強化・動画生成・SEOを1つのツールで提供します。スマホ写真をアップロードしシーンプリセットを選ぶだけで、数...
実際の理解を支えるAI搭載PDFリーダー
## 概要 - 実用的なAI搭載PDFリーダー。PDF内に全機能を閉じ、読書中の章に限定して情報を提供します。 - 主要機能は浮動定義・マインドマップ・インライン解説・ノート・要約・クイズ。現在...
AIを使ってタスクをピクセルの冒険へと分解する
## 概要 AIを活用して大きなタスクを小さなマイクロステップに分解し、ゲーム化された生産性アプリとして集中とタスク整理を支援します。タスクを着実にこなすための道筋を提示します。 ## 主な機...
AIを無料で使える
## 概要 複数のトップAIモデル(OpenAI、 Claude、Gemini ほか)を一箇所で無制限に使えるAIワークスペース。チャット・画像生成・手書き生成を高速で提供し、モデル切替を自然に...
AI搭載の契約分析とリスク検知
## 概要 ContractraはAI搭載の契約分析プラットフォーム。契約書をアップロードすると、すぐに平易な要約・リスクのハイライト・洞察を得られ、手動レビューの時間を大幅に短縮します。高速な...
AIによるドメイン発見: 名前、スコア、価格チェック
AI搭載のドメイン発見プラットフォーム。名前の創出、空き状況のリアルタイムチェック、8以上のレジストラの価格比較、10の品質基準によるスコアリング、お気に入り保存、HTML分析レポートのダウンロ...
実践的なレッスンでAIのプロンプトを極める。
Promptcademyは、AIの対話を実践的レッスンと即時フィードバックで鍛える対話型プラットフォームです。実践課題・リアルタイム評価・複数モデル検証ツールを備え、さまざまなモデル間でプロンプ...
100以上のAIモデルを搭載、モデル間を自動切替、1つのアプリで完結
## 製品概要 greenbox AI は50以上の主要AIモデルを1つのアプリに統合し、7層の記憶システムとリアルタイム機能で使うほどに学習・進化するパーソナルAIです。 ## 主な特徴 -...
漠然としたアイデアを高性能なAIプロンプトへ変換する
PromptCraftは、漠然としたアイデアを高性能で構造化されたLLM向けプロンプトへ変換する知的なウェブアプリです。まるで“シニアPromptエンジニアリングコンサルタント”のように機能し、...
AI動画生成の洞察とチュートリアル
## 概要 Bonega.aiはAI動画生成の最新動向・実践的ガイドを提供するブログ。無料で読み学べ、43言語対応。最新ツールのチュートリアル、業界動向、技術解説を網羅。 ## 主な特徴 - ...
写真の背景にAIネオンの輝きを数秒で追加
## 概要 写真の背景にAIネオンの輝きを数秒で追加するツール。ローカル実行で画像はデバイスを離れず、サインアップ不要・広告なし・永久無料。 ## 特徴 - 背景へネオン発光とバックライト効果...
無料のAI動画キャプション生成・編集ツール
## 概要 100%無料のブラウザベースAIキャプション生成・編集ツール。動画から音声を抽出し、Whisperで文字起こし。データは端末に留まり、サーバーへアップロードされない。水印なし・エクス...
グループAIチャットのためのプライベートなブレインストーム・スレッド
グループチャットのノイズを抑えつつ、選択したメンバーとプライベートなサイド会話を作ってブレインストーミングを行い、準備が整った時にAIで要約・明確化を得るツール。グループ思考の分断を解消し、意思...